150 行未満のコードで IRIS クロスファンクショナルアプリを作成する
ローコードへの挑戦
こんな状況を思い浮かべてください。「ウィジェットダイレクト」というウィジェットとウィジェットアクセサリーを販売する一流のネットショップで楽しく勤務しています。先日、上司から一部の顧客がウィジェット商品にあまり満足していないという残念な話を聞き、苦情を追跡するヘルプデスクアプリケーションが必要となりました。さらに面白いことに、上司はコードのフットプリントを最小限に抑えることを希望しており、InterSystems IRIS を使って 150 行未満のコードでアプリケーションを提供するという課題をあなたに与えました。これは実際に可能なのでしょうか?
免責事項: この記事は、非常に基本的なアプリケーションの構築を記すものであり、簡潔さを維持するために、セキュリティやエラー処理などの重要な部分は省略されています。このアプリケーションは参考としてのみ使用し、本番アプリケーションには使用しないようにしてください。この記事ではデータプラットフォームとして IRIS 2023.1 を使用していますが、それ以前のバージョンでは記載されているすべての機能が提供されているとは限りません。
ステップ 1 - データモデルの定義
クリーンなネームスペースを新規に定義することから始めましょう。CODE と DATA データベースを使用します。 すべてを 1 つのデータベースで賄うことはできますが、分割してデータのリフレッシュを実行できるようにすると便利です。
.png)
このヘルプデスクシステムには 3 つの基本クラスが必要です。スタッフアドバイザーユーザーアカウント(UserAccount) と顧客連絡先ユーザーアカウント(UserAccount)間のやり取りを文書化するアクション(Actions)を含められる Ticket オブジェクトです。
.png)
.png)
.png)
19 行のコードで完全なデータモデルができました!2 つのクラスはデータベースに保存できるように Persistent(永続)に設定し、%JSON.Adapter を継承しています。この継承によって、JSON フォーマットでのオブジェクトのインポートとエクスポートを非常に簡単に行うことができます。テストとして、最初のユーザーをターミナルにセットアップし、保存してから JSONExport が正しく動作することを確認します。
.png)
すべてうまくいったようです。上司から、スタッフと顧客のリストが含まれる csv ファイルを渡されました。これを解析して読み込むコードを書くことは可能ですが、簡単に行う方法はないものでしょうか?
ステップ 2 - データの読み込み
InterSystems IRIS には、CSV ファイルから簡単にデータを読み込み、ヘッダーの解析やフィールド名の変更のオプションも使用できる SQL のLOAD DATA ステートメントが備わっています。使い方も単純です。では、それを使用してユーザーテーブルを読み込んでみましょう。
.png)
ヘッダーラベルを使ってこのデータを抽出し、データベースに読み込みます。
.png)
1 つのコマンドで全 300 行のデータがインポートされました。この 4 行のコードを加えると、合計 23 行のコードが記述したことになります。これらのレコードが正しいことを、基本的な SQL の SELECT を使って素早く確認してみましょう。
.png)
最初のデータを得られました。では、フロントエンドを接続できる基本的な API を作成しましょう。この API は、JSON を送受信する REST サービスとして作成します。
ステップ 3 - REST API の作成
InterSystems IRIS には、%CSP.REST クラスの継承を通じてネイティブの RESTサポートが備わっています。そこで、REST.Dispatch クラスを作成して %CSP.REST を継承することにします。このクラスは、URL と動詞をメソッドにマッピングする XData UrlMap と、これらの URL から呼び出されるメソッドの 2 つのセクションで構成されます。
ここで作成する実用最低限のツールには、スタッフまたは顧客のユーザーリストの取得、発行された最近のチケットの取得、ID 番号による単一のチケットの取得、および新しいチケットの作成の 4 つの演算が必要です。ここで使用する動詞を定義してからメソッドを定義します。
.png)
GetUserList は、直接 JSON にデータを出力する基本的な埋め込み SQL カーソルです。その後で、ネイティブの JSON 機能を使ってこれを解析し、JSON 配列にプッシュして、レスポンス本文として送信することができます。URL から直接クエリにスタッフ変数を渡して、データのコンテキストを変更します。
.png)
TicketSummary はほぼ同じですが、クエリは TICKET テーブルにアクセスします。
.png)
TicketSummary は最もシンプルなサービスです。ID でオブジェクトを開き、組み込みの %JSONExport を出力に書き込みます。オブジェクトが読み込みに失敗する場合、エラーパケットを出力します。
.png)
最後に、UploadTicket は最も複雑なメソッドです。 リクエストオブジェクトからペイロードを読み取り、JSON に解析してから %JSONImport を使って Ticket の新しいインスタンスに適用します。また、入力を待つ代わりに現在の時間から OpenDate と OpenTime も設定します。正しく保存できたら、オブジェクトの JSON 表現を呼び出すか、読み込み失敗する場合はエラーを返します。
.png)
このサービスにより、さらに 60 行のコードが全体に追加されました。これで、このアプリケーションの合計コード行数は、89 行になりました。
次は、セキュリティ > アプリケーションに Web アプリケーションを作成する必要があります。これには REST タイプのアプリケーションに設定し、クラス名を今作成したディスパッチクラスとして設定する必要があります(このアプリケーションがコードとデータにアクセスできるように適切なセキュリティロールを付与する必要があることに注意してください)。保存すると、REST サービスを定義した URL から呼び出せるようになります。
.png)
UserList を呼び出して確認してみましょう。
.png)
これで、データを作成する準備ができました。REST クライアントを使用して、ペイロードをチケット作成サービスに送信してみましょう。Keyword、Description、Advisor、および Contact を提供すると、作成したチケットの JSON が OpenDate と TicketId と共に返されます。
.png)
.png)
これで実用最低限のツールが完成しました。任意のフロントエンドフォームビルダーを使用して、REST サービス経由でチケット情報を送受信できるようになりました。
ステップ 4 - 相互運用性の要件
たった 89 行のコードで基本的なチケット管理アプリケーションが完成しました。上司も絶対に驚いたのでは?確かにそうですが、上司から悪い知らせを受けました。要件を逃しているというのです。ウィジェットダイレクトにはフランス語圏での特別な契約があり、フランス語によるチケットはすべて初回レビューを行う Mme Bettie Francis(ベティー・フランシス)を通過しなければならないのです。幸いにも、Robert Luman の Python 自然言語サポートに関する優れた記事を読み、テキストサンプルを受け入れて言語を識別できる REST サービスを作成したことのある同僚がいました。InterSystems IRIS 相互運用性を使用してこのサービスを呼び出し、テキストがフランス語であればアドバイザーを自動的にフランシスさんに更新するようにすることはできるでしょうか?
まずは、リクエストを送受信できるように、メッセージクラスを作成することから始めましょう。チケット ID とサンプルテキストを格納するリクエストと、言語コードと説明を返すレスポンスが必要です。 それぞれ Ens.Request と Ens.Response を継承します。
.png)
.png)
さて、さらに 6 行が追加され、合計 95 行のコードとなりました。次に演算を作成する必要があります。同僚のサービスにリクエストを送信して回答を取得する演算です。Outbount Operation を Server と URL のプロパティで定義し、これらを SETTINGS パラメーターに含めてユーザー構成に公開します。こうすることで、サーバーのパスが変更した場合に簡単にリクエストを更新できます。HTTPRequest をセットアップするヘルパーメソッドを作成してから、それを使用してサービスを呼び出し、レスポンスを作成します。
.png)
.png)
27 行のコードが追加され 100 行を超え、合計 122 行となりました。次に、このクラスを Ensemble 本番環境内にセットアップする必要があります。相互運用性の本番構成に移動し、「演算」ヘッダーの下にある「追加」を押します。クラス名と表示名で演算をセットアップしましょう。
.png)
次に、それをクリックして設定を開き、サーバー名と URL を入力して演算を有効にします。
.png)
次に、チケット ID を取り、入力されたユーザーアカウント ID をアドバイザーに設定する 2 つ目の演算が必要です。メッセージと演算クラスが必要ですが、この場合レスポンスは返さず、演算はフィードバックなしでタスクを実行します。
.png)
.png)
さらに 12 行が追加され、合計 134 行になりました。言語サービスを追加した方法でこの演算を本番環境に追加しますが、この場合、構成を設定する必要はありません。
次に、サービスを呼び出し、レスポンスを評価し、オプションとしてフランス語アドバイザーの演算を呼び出すルーターが必要です。「相互運用性」>「ビルド」>「ビジネスプロセス」に移動し、ビジュアルルールビルダーを開きます。リクエストとレスポンスのコンテキストを設定してから、呼び出しの項目を追加します。作成したメッセージクラスに入力と出力を設定したら、リクエストビルダーを使って入力をマッピングします。「非同期」フラグのチェックがオフになっていることを確認してください。レスポンスを待ってから処理を進めるためです。
.png)
.png)
次に「If」項目を追加して、返される言語コードを評価します。「fr」であれば、FrenchAdvisor 演算を呼び出すようにします。
.png)
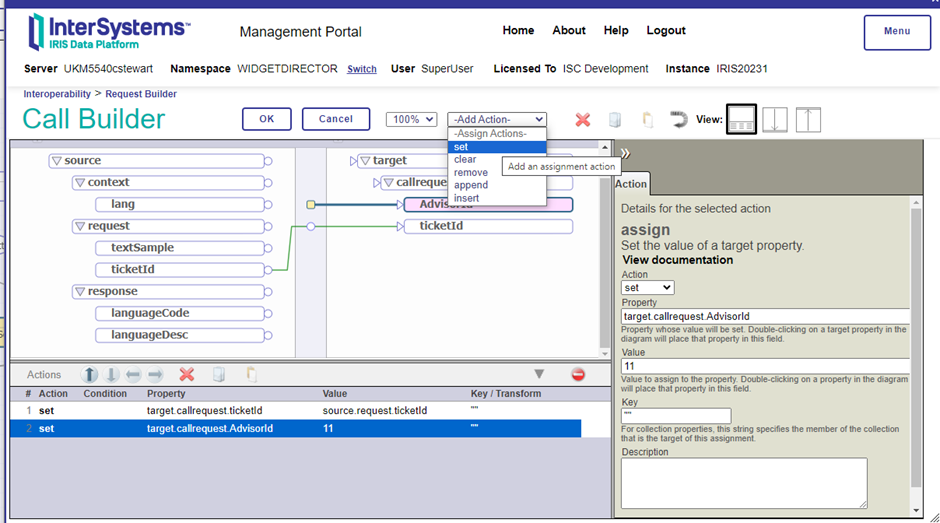
フランシスさんのユーザー ID は 11 であるため、AdvisorUpdate メッセージを FrenchAdvisor サービスに供給するように呼び出しオブジェクトを設定し、ビルダーを使って、TicketID と固定値 11 を Advisor パラメーターに渡します。
.png)
.png)
「プロセス」ヘッダーの下にある「追加」をクリックし、クラスを選択して表示名「FrenchRouter」を指定したら、本番にこれを追加します。
これでルーティングが設定されました。 後は、新しいチケットをスキャンして、ルーターでの処理に送信するサービスが必要です。SQL アダプターに従ってサービスクラスを定義します(さらに 8 行のコードが追加されます)。
.png)
次に、演算オブジェクトとプロセスオブジェクトと同じようにして、これを本番に追加します。SQL アダプターのセットアップが必要です。ODBC DSN を介してローカルデータベースへの接続情報を提供し、CallInterval 設定に設定されたタイマーでチケットをクエリするためにサービスが使用する基本的な SQL クエリを指定します。このクエリはクエリに一意のキーを定義し、送信済みのレコードが再送信されないようにする「キーフィールド名」設定と組み合わされます。
.png)
この設定により、新しいチケットをスキャンし、テキストを外部サービスに渡して言語を解析し、オプションとしてこのレスポンスに応じてアドバイザーをリセットする処理が完成しました。では試してみましょう!英語のリクエストを送信してみましょう。これは TicketID 70 で返されます。数秒待ってから、GetTicket REST サービスを介してこのレコードにアクセスすると、アドバイザーは元のリクエストから変わっていないのがわかります。
.png)
.png)
では、フランス語のテキストを使ってみましょう。
.png)
チケット ID 71 をリクエストすると、期待どおり、アドバイザーはフランシスさんに変更されています! これは相互運用性内で、ビジュアルトレースでメッセージの場所を探し、演算が期待どおりに呼び出されたことを確認すればわかります。
.png)
.png)
この時点でのコード行数は 142 行であり、データを永続させ、LOAD DATA でデータを読み込み、データの表示と編集を行える基本的な REST API と、外部 REST サービスへの呼び出しに基づいて意思決定サポートを提供する高度な統合エンジンを備えた InterSystems IRIS アプリケーションが出来上がりました。これ以上のことを求める人はきっといないですよね?
ステップ 5 - 更なる要求: 分析
このアプリケーションは大成功をおさめ、データもさらに増えています。この貴重データを利用するには専門知識が必要であり、ウィジェットダイレクトの経営陣はインサイトを希望しています。データへの対話型アクセスを提供できるでしょうか?
InterSystems IRIS Analytics を使用すると、高度なデータ操作ツールを素早く簡単に利用できます。まずは、内部 Web アプリケーションに対し、Analytics サポートを有効化する必要があります。
.png)
これにより、ネームスペースの分析セクションを使用できるようになります。「分析」>「アーキテクト」を開きましょう。「新規」を選択してフォームに入力し、Ticket クラスの分析キューブを作成します。
.png)
次に、ビジュアルビルダーを使って、次元と、基本的なドリルダウンのリストをセットアップします。このビューはドラッグアンドドロップで操作します。リストは、ユーザーがデータポイントを調査する際に表示されるコンテンツをカスタマイズするためのビジュアルエディターででも作成できます。
.png)
.png)
基本のセットアップが完了したら、キューブを保存、コンパイル、ビルドできます。これによりすべてのインデックスがセットアップされ、アナライザーでの分析用にキューブが有効化されます。アナライザーを開いてデータを操作してみましょう。例では、アドバイザーを年と四半期の階層に対して比較されており、保存されている連絡先でフィルターされています。セルをクリックすると双眼鏡のアイコンが表示されるため、それをクリックすると作成したドリルダウンリストが呼び出されます。それを使用してさらに分析し、エクスポートすることができます。
.png)
.png)
.png)
まとめ
たった 142 行のコードで、基本的ではありながらも機能性のあるモダンなバックエンドアプリケーションを作成しました。アプリケーション間の通信と高度な分析が可能なツールもサポートされています。これは過剰に単純化した実装であり、IRIS でデータベースアプリケーションを構築するために必要最低限の例としてのみ使用してください。この記事の冒頭で述べたように、このコードは本番対応かつ実用できるものではありません。開発者は InterSystems IRIS ドキュメントとベストプラクティスを参考にしながら、自分のコードを堅牢かつ安全で、スケーラブルにしてください(このコードベースはどれにも該当しません)。それでは、コーディングをお楽しみください!
Comments
翻訳していただきありがとうございます!